Concours des Vins

Application de gestion du concours des vins de Loire avec CodeIgniter

CodeIgniter
MVC
Notation
Logo Concours des Vins

Sommaire

Contexte du projet

Union des Œnologues du Val de Loire

Dans le cadre d'un concours organisé par l'Union des Œnologues du Val de Loire, les producteurs de vin sont évalués selon la qualité gustative de leur production. Le concours est ouvert à l'ensemble des vins du Val de Loire produits ou commercialisés par les viticulteurs, les caves coopératives et les négociants.

Les récompenses (Or, Argent, Bronze) sont attribuées par un jury composé de professionnels et d'amateurs éclairés et présidé par l'œnologue, selon un protocole de dégustation rigoureux. Lors de la dégustation, chaque membre du jury attribue une note à chaque vin pouvant aller de 0 à 100.

🥇
Médaille d'Or

100 à 90 points

🥈
Médaille d'Argent

89 à 80 points

🥉
Médaille de Bronze

79 à 70 points

Problématique

À l'heure actuelle, la gestion du concours ne donne pas entière satisfaction. Le président de l'Union des Œnologues du Val de Loire souhaite une application web qui permettra aux membres du jury de saisir leurs notes. Le palmarès du concours pourra être consulté à partir de l'application.

Médailles du concours

Les médailles d'or, d'argent et de bronze attribuées lors du concours

Illustration du processus
Page d'accueil de l'application

Page d'accueil présentant le logo de l'Union des Œnologues du Val de Loire

Qu'est-ce que CodeIgniter ?

Framework PHP MVC

CodeIgniter est un framework libre écrit en PHP qui suit le motif de conception MVC (Modèle-Vue-Contrôleur). Un framework est un ensemble d'outils et de composants logiciels organisés conformément à un plan d'architecture et des patterns, l'ensemble formant ou promouvant un « squelette » de programme.

Il est souvent fourni sous la forme d'une bibliothèque logicielle et il est accompagné du plan de l'architecture cible du framework.

Avantages de CodeIgniter :
  • Léger et rapide
  • Documentation claire et complète
  • Facilité d'apprentissage
  • Communauté active
  • Flexible et extensible
Architecture MVC avec CodeIgniter
Architecture MVC CodeIgniter

Le modèle MVC (Modèle-Vue-Contrôleur) permet de séparer la logique métier (Modèle), l'interface utilisateur (Vue) et la logique de contrôle (Contrôleur).

Environnement de développement

L'application a été développée en utilisant des technologies modernes et robustes, organisées selon une architecture MVC pour garantir maintenabilité et extensibilité.

CodeIgniter
CodeIgniter
Bootstrap
Bootstrap
MariaDB
MariaDB
NetBeans
NetBeans
JavaScript/jQuery
Architecture MVC

L'application suit le pattern MVC (Modèle-Vue-Contrôleur) :

  • Modèles : Gestion des données (vin, producteur, juré, note)
  • Vues : Interface utilisateur
  • Contrôleurs : Logique métier et coordination
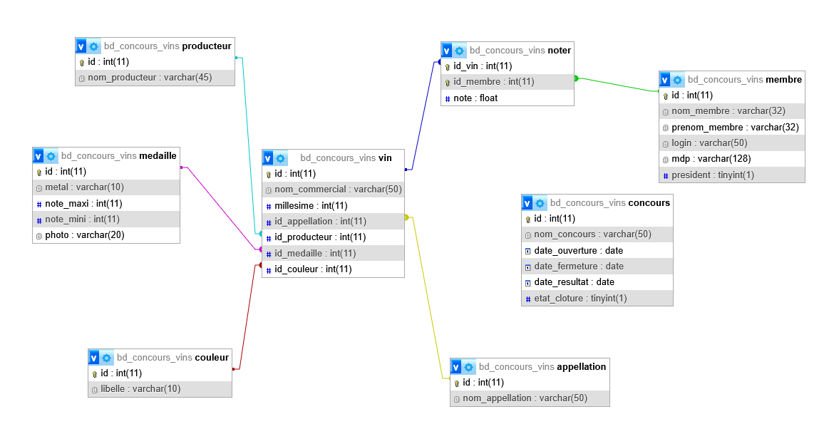
Base de données
Schéma de la base de données

Schéma relationnel de la BDD du concours

Gestion de projet

Méthode Agile Scrum

La gestion de projet s'est faite via la méthode Agile Scrum, une approche itérative permettant de segmenter le travail en sprints. Cette méthode favorise :

  • La flexibilité et l'adaptation aux changements
  • La livraison régulière de fonctionnalités
  • La collaboration étroite avec les utilisateurs
  • L'amélioration continue du produit

Versioning avec Bitbucket

Le versioning a été réalisé via l'outil Bitbucket, permettant :

  • Le travail collaboratif en équipe
  • La gestion des branches pour les différentes fonctionnalités
  • Le suivi des modifications apportées au code
  • La possibilité de revenir à des versions antérieures en cas de problème
Historique de commits

Historique des commits (cliquez pour agrandir)

Gestion des branches

Gestion des branches (cliquez pour agrandir)

Missions réalisées

Sprint 1

Saisie des notes

Développement du système de saisie des notes lors de la dégustation :

  • Authentification sécurisée des jurés
  • Sélection du producteur
  • Affichage des vins non encore notés triés par nom commercial
  • Interface de notation (0 à 100)
  • Verrouillage de la saisie en dehors des dates du concours
Interface de saisie des notes

Page de saisie d'une note

Sprint 2

Consultation des notes

Développement du système de consultation des notes par le juré connecté :

  • Liste des vins déjà notés par le juré
  • Affichage des informations du vin
  • Affichage du nom du producteur
  • Affichage de la note attribuée
  • Options de filtrage et de tri
Interface de consultation des notes

Page de consultation des notes

Compétences mises en œuvre

Réalisations professionnelles
(intitulé et liste des documents et productions associés)
Période
(sous la forme du JJ/MM/AA au JJ/MM/AA)
Gérer le patrimoine informatique Répondre aux incidents et aux demandes d'assistance et d'évolution Développer la présence en ligne de l'organisation Travailler en mode projet Mettre à disposition des utilisateurs un service informatique Organiser son développement professionnel
Union des Œnologues du Val de Loire – Mise en place de la base de données bd_concours_vin 09/2024 à 10/2024 X X
Union des Œnologues du Val de Loire – Développement des fonctionnalités « Notation des jurés » 09/2024 à 10/2024 X X X X
Compétences techniques
CodeIgniter PHP MVC MariaDB Bootstrap JavaScript/jQuery Sécurité Web Gestion de sessions
Compétences méthodologiques
Méthode Agile Scrum Jira Git/Bitbucket Documentation technique Analyse des besoins Tests et validation

Redirection

Retour aux projets Me contacter