Barec Automatismes

Application de gestion du cycle de vie des circuits imprimés (PCB)

Architecture MVC
PHP
MariaDB

Sommaire

Contexte du projet

Barec Automatismes

Barec Automatismes, SA au capital de 5 000 000€, est une entreprise spécialisée dans la production et la vente d'automates industriels, avec deux sites principaux :

  • Site de production (Tours) : Fabrication d'unités centrales, entrées/sorties déportées, cartes électroniques avec 62 employés produisant 8000 automates par jour
  • Site administratif (Angers) : Services administratifs, ventes, études, logistiques avec un dépôt de 20 000 m²
  • Réseau de 8 agences à Paris, Rennes, Bordeaux, Orléans, Nantes, Le Mans, Poitiers et Bourges
Problématique

Barec Automatismes avait besoin d'une application pour gérer le cycle de vie des circuits imprimés (PCB), qui nécessitent des conditions de stockage spécifiques et un suivi rigoureux de la température et de l'humidité.

Architecture du projet

Architecture MVC

Le projet est basé sur une architecture Modèle-Vue-Contrôleur (MVC) organisée en quatre modules fonctionnels :

  • BAREC : Module principal incluant l'authentification des utilisateurs
  • MSL : Gestion des composants logiciels
  • PCB : Gestion des cartes électroniques
  • STH : Suivi des stocks et des mouvements

Cette organisation modulaire offre une meilleure maintenabilité, extensibilité et clarté du code.

Base de données

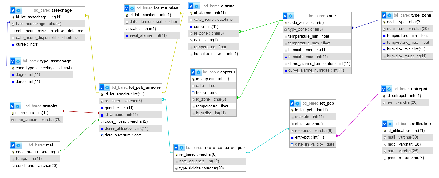
La base de données MariaDB comporte 14 tables principales :

  • Gestion des utilisateurs : authentification, droits d'accès
  • Gestion des PCB : lots, références, armoires de stockage
  • Suivi environnemental : capteurs, zones, alarmes
  • Processus d'asséchage : types, cycles, maintien
Schéma de la base de données

Modèle relationnel de la base de données Barec avec les 14 tables principales et leurs relations :

Schéma de la base de données Barec

Technologies utilisées

PHP
Architecture MVC
MariaDB
MariaDB
Bootstrap
JavaScript
JavaScript
Git
Git

Missions réalisées

Sprint 1

Gestion initiale des lots PCB

  • Développement de l'interface d'ajout d'un lot PCB en zone d'asséchage/maintien
  • Implémentation du suivi de durée de vie des PCB
  • Mise en place d'un système d'alarme basé sur des seuils prédéfinis
Résultat

Interface fonctionnelle permettant l'ajout et le suivi des lots PCB avec alertes automatiques.

Sprint 2

Gestion des sorties d'asséchage

  • Création de l'interface de retrait des lots PCB
  • Implémentation des options de sortie (maintien ou utilisation)
  • Calcul automatique de la durée de vie restante
  • Traçabilité des transferts dans le système
Résultat

Système complet de gestion des sorties avec traçabilité complète des mouvements.

Sprint 3

Gestion des flux de maintien

  • Interface de sortie des lots PCB pour utilisation
  • Système de retour des lots non utilisés
  • Gestion du décompte de temps de vie lors des sorties temporaires
  • Génération de rapports statistiques d'utilisation
Résultat

Application complète avec reporting avancé et gestion optimisée des ressources.

Illustrations fonctionnalités
illustrationbarec
illustrationbarec2

Gestion de projet

Méthode Agile Scrum

Le projet a été géré avec la méthode Agile Scrum, découpé en sprints de 2-3 semaines :

Sprint 0 : Base de données et architecture
Sprint 1 : Fonctionnalités de base (01/2024 à 03/2024)
Sprint 2 : Fonctionnalités avancées (03/2024 à 05/2024)

Cette approche a permis une grande flexibilité et une adaptation continue aux besoins du client.

Outil de gestion : Trello

Organisation des tâches avec Trello :

  • Backlog : Liste des fonctionnalités
  • À faire : Tâches planifiées
  • En cours : Développement actif
  • À vérifier : Tests et validation
  • Terminé : Tâches complétées
Tableau Trello

Organisation du projet sur Trello (cliquez pour agrandir)

Compétences développées

Compétences techniques
  • Conception de base de données relationnelle (MariaDB)
  • Développement PHP avec architecture MVC
  • Interfaces responsives (Bootstrap, JavaScript, jQuery)
  • Gestion de l'authentification sécurisée
  • Traitement des données XML
  • Tests et débogage d'applications
Compétences transversales
  • Gestion de projet Agile Scrum
  • Travail en équipe pluridisciplinaire
  • Documentation technique complète
  • Présentation de solutions techniques
  • Veille technologique continue
  • Analyse des besoins clients

Compétences mises en œuvre

Réalisations professionnelles Gérer le patrimoine informatique Répondre aux incidents et aux demandes d'assistance Développer la présence en ligne Travailler en mode projet Mettre à disposition un service informatique Organiser son développement professionnel
BAREC - Mise en place de la base de données bd_barec
01/2024 à 03/2024
X X X
BAREC - Développement des fonctionnalités « Gestion des PCB »
03/2024 à 05/2024
X X X X X

Redirection

Retour aux projets Me contacter